ビルドモニターとは
様々な角度からビルドを把握
ビルドモニターを使うとビルドの進行状況を視覚的に確認することができます。これは、通常のテキストベースの出力に比べて大きなメリットがあります。例えば、ビルドを分析できるのでエラーやボトルネックの検出、ビルドの邪魔をする問題の修正がとても簡単になります。
以下でビルドモニターの機能について紹介しています。
直感的なビジュアル UI
Incredibuild ビルドモニターは従来のテキスト出力を洗練された直感的なグラフィック UI に置き換えます。エラーやボトルネック、依存関係を長いテキストから探すのではなく、目で見て確認できます。
読みづらいテキストの山:
グラフィカルな表示:
ビルド プロセスをリプレイ
ビルドの記録を巻き戻して動作や経過を確認したり、ビルドの実行結果をチーム メンバーと共有して詳細に分析したりすることができます。
4 種類の表示
ビルドモニターには 4 種類の表示が用意されています。お気に入りの表示でビルドの進行状況や出力などビルドの全体像を把握することができます。
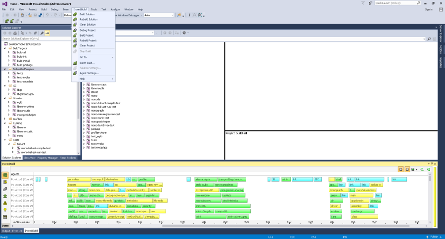
プログレス表示
カラフルなバーでビルド ファイルを表示します。バーはファイルの状態によって色分けされており、正常にビルドされたファイルや問題が発生したファイルが一目で分かります。
アウトプット表示
MS Visual Studio のビルドで生成されるテキストと似た形式でビルド全体の出力を表示します。
プロジェクト表示
プロジェクトごとにテキストベースの出力メッセージ (警告メッセージ、エラー メッセージなど) を表示します。
サマリー表示
実行中のビルドに関する様々な情報と統計をまとめた概要を表示します。
ギャップ、エラー、ボトルネックを検出
ビルドモニターがあれば、出力の山の中から一本の針 (問題) を探し出す必要はありません。時間のかかるタスク、エラー、警告、ボトルネック、依存関係、ギャップなどをすばやく発見して、ビルドの質を改善することができます。
カスタマイズできるビルド グラフ
自分で選んだパラメーターをビジュアルなグラフに表示できます。CPU 使用率、実行可能なタスク、メモリ使用率、I/O など十数種類の KPI を視覚的に追跡できます。
Visual Studio にシームレスに統合
Visual Studio (VS) と統合されているので、Incredibuild のビルドモニターを VS から直接ご利用になれます。
実行データを同一形式で提供
どのプラットフォームでどんなタスクを実行する場合でも心配無用。ビルドモニターはデータの送信元を問わず同一形式で出力を提供するので、いつも通りのやり方でデータを収集・比較できます。タスクバーにカーソルを合わせると、当該タスクのコマンドラインが表示されます。
タスクをダブルクリックすると、該当のテキスト出力に直接アクセスできます。