The Build Monitor Overview

The Build Monitor allows you to visually watch your build's progress. This has major advantages over regular text-based output, such as the ability to analyze your build, which makes it much easier to detect errors, find bottlenecks, and fix issues currently holding back your build's progress.

Transform your build into an intuitive visual UI

The Incredibuild Build Monitor replaces your old text output with a sleek intuitive graphic UI. Forget about tediously digging into long textual outputs. Don't look for errors, bottlenecks and dependencies, see them right in front of you.

Go from piles of hard to decipher text:

Into a graphically accurate representation of your build:

Turn back time and replay your build process

Rewind a recording of your build and see how it performed and how things transpired. Share your build execution so that other team members can replay it too and further analyze its results:

Switch between four different display types

The Build Monitor enables you to view your build progress and output through four different display types. Switch between displays to get the full picture about your build in the most convenient way for you:

Progress Display

Sit back and relax as your build files transform into colorful bars. Each color represents the status of the relevant file, so you can see which files were built without a problem and which weren't:

Output Display

See the entire build's output text, similar to what would have been generated by Microsoft Visual Studio builds:

Projects Display

Clearly distinguish between each project's text based output messages, including warning and error messages:

Note that this requires Visual Studio to have an English Language pack on the Initiator machine.

Build Cache Details

View a detailed Build Cache hit/miss report with extensive information about each task, including whether it was a hit or miss, and in case of cache miss it will show you the reason for the miss. For more details, see Build Cache - Monitoring and Diagnosing Efficiency.

Summary Display

Get a high-level overview with all the information and statistics on the current build in one place:

If you are using Build Cache compression, the size on the disk will be smaller than the size of the submitted items.

Easily identify gaps, errors and bottlenecks

No more looking for a needle in an output stack for you. Easily improve your build quality by detecting tasks with a long duration, errors, warnings, bottlenecks, dependencies, gaps etc. at a glance of an eye:

Customize your own build graph

Choose the parameters you care about and turn them into a visual graph. Keep visual track of more than a dozen of relevant KPI, such as CPU Usage, tasks ready to be executed, memory usage, I/O, and many more:

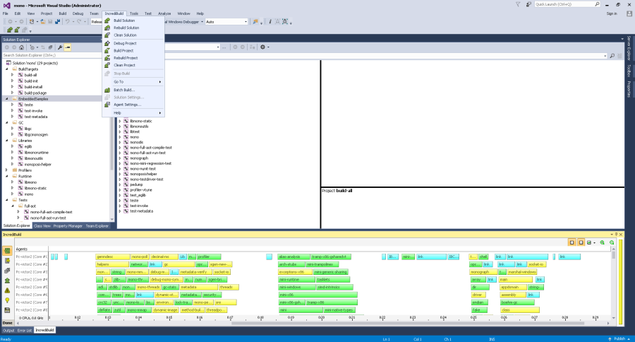
Seamlessly Integrated into the Visual Studio experience

Incredibuild is already integrated Visual Studio. Enjoy the Build Monitor's visualization capabilities directly from the comfort of Visual Studio: 

A unified way to gather execution data

It doesn't matter what type of execution you're running on which platform. The Build Monitor provides a unified way to gather and compare data regardless where it originates from. Hover over a bar to see the task's command line:

Double clicking the task will take you directly to the relevant textual output: